13 KiB
PyLink Protocol Module Specification
Last updated for 1.2-dev (2017-03-15).
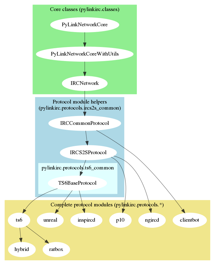
In PyLink, each protocol module is a file consisting of a protocol
class (e.g. InspIRCdProtocol), and a global
Class attribute set equal to it
(e.g. Class = InspIRCdProtocol). These classes are usually
based off boilerplate classes such as classes.Protocol,
protocols.ircs2s_common.IRCS2SProtocol, or other protocol
module classes that share functionality with it.
IRC objects load protocol modules by creating an instance of this
Class attribute, and then proceeding to call its
commands.
Tasks
Protocol modules have some very important jobs. If any of these aren’t done correctly, you will be left with a broken, desynced services server:
Handle incoming commands from the uplink IRCd.
Return hook data for relevant commands, so that plugins can receive data from IRC.
Make sure channel/user states are kept correctly. Joins, quits, parts, kicks, mode changes, nick changes, etc. should all be handled accurately.
Respond to both pings and pongs - the
irc.lastpingattribute must be set to the current time whenever aPONGis received from the uplink, so PyLink’s doesn’t lag out the uplink thinking that it isn’t responding to our pings.Implement a series of outgoing command functions (see below), used by plugins to send commands to IRC.
Set the threading.Event object
irc.connected(viairc.connected.set()) when the protocol negotiation with the uplink is complete. This is important for plugins like Relay which must check that links are ready before spawning clients, and they will fail to work if this is not set.Check that
recvpassis correct (when applicable), and raiseProtocolErrorwith a relevant error message if not.
Core functions
The following functions must be implemented by any protocol module within its main class, since they are used by the IRC object internals.
connect(self)- Initializes a connection to a server.handle_events(self, line)- Handles inbound data (lines of text) from the uplink IRC server. Normally, this will pass commands to other command handlers within the protocol module, while dropping commands that are unrecognized (wildcard handling). This is type of handling is only a guideline, as it’s technically possible to structure event listeners any way you want.ping(self, source=None, target=None)- Sends a PING to a target server. Periodic PINGs are sent to our uplink automatically by theIrc()internals; plugins shouldn’t have to use this.
Outgoing command functions
spawnClient(self, nick, ident='null', host='null', realhost=None, modes=set(), server=None, ip='0.0.0.0', realname=None, ts=None, opertype=None, manipulatable=False)- Spawns a client on the PyLink server. No nick collision / valid nickname checks are done by protocol modules, as it is up to plugins to make sure they don’t introduce anything invalid.modesis a list or set of(mode char, mode arg)tuples in the PyLink mode format.identandhostdefault to “null”, whilerealhostdefaults to the same things ashostif not defined.realnamedefaults to the real name specified in the PyLink config, if not given.tsdefaults to the current time if not given.opertype(the oper type name, if applicable) defaults to the simple text ofIRC Operator.- The
manipulatableoption toggles whether the client spawned should be considered protected. Currently, all this does is prevent commands from plugins likebotsfrom modifying these clients, but future client protections (anti-kill flood, etc.) may also depend on this. - The
serveroption optionally takes a SID of any PyLink server, and spawns the client on the one given. It will default to the root PyLink server.
join(self, client, channel)- Joins the given client UID given to a channel.away(self, source, text)- Sends an AWAY message from a PyLink client.textcan be an empty string to unset AWAY status.invite(self, source, target, channel)- Sends an INVITE from a PyLink client.kick(self, source, channel, target, reason=None)- Sends a kick from a PyLink client/server.kill(self, source, target, reason)- Sends a kill from a PyLink client/server.knock(self, source, target, text)- Sends a KNOCK from a PyLink client.message(self, source, target, text)- Sends a PRIVMSG from a PyLink client.mode(self, source, target, modes, ts=None)- Sends modes from a PyLink client/server.modestakes a set of([+/-]mode char, mode arg)tuples.nick(self, source, newnick)- Changes the nick of a PyLink client.notice(self, source, target, text)- Sends a NOTICE from a PyLink client or server.numeric(self, source, numeric, target, text)- Sends a raw numericnumericwithtextfrom thesourceserver totarget.part(self, client, channel, reason=None)- Sends a part from a PyLink client.quit(self, source, reason)- Quits a PyLink client.sjoin(self, server, channel, users, ts=None, modes=set())- Sends an SJOIN for a group of users to a channel. The sender should always be a Server ID (SID). TS is optional, and defaults to the one we’ve stored in the channel state if not given.usersis a list of(prefix mode, UID)pairs. Example uses:sjoin('100', '#test', [('', '100AAABBC'), ('qo', 100AAABBB'), ('h', '100AAADDD')])sjoin(self.sid, '#test', [('o', self.pseudoclient.uid)])
spawnServer(self, name, sid=None, uplink=None, desc=None)- Spawns a server off another PyLink server.desc(server description) defaults to the one in the config.uplinkdefaults to the main PyLink server, andsid(the server ID) is automatically generated if not given. Sanity checks for server name and SID validity ARE done by the protocol module here.squit(self, source, target, text='No reason given')- SQUITs a PyLink server.topic(self, source, target, text)- Sends a topic change from a PyLink client.topicBurst(self, source, target, text)- Sends a topic change from a PyLink server. This is usually used on burst.updateClient(self, source, field, text)- Updates the ident, host, or realname of a PyLink client.fieldshould be either “IDENT”, “HOST”, “GECOS”, or “REALNAME”. If changing the field given on the IRCd isn’t supported,NotImplementedErrorshould be raised.
Things to note
Special variables
A protocol module should also set the following variables in their protocol class:
self.casemapping: a string ('rfc1459'or'ascii') to determine which case mapping the IRCd uses.self.hook_map: this is adict, which maps non-standard command names sent by the IRCd to those used by PyLink hooks.- Examples exist in the UnrealIRCd and InspIRCd modules.
self.conf_keys: a set of strings determining which server configuration options a protocol module needs to function; see the Configuration key validation section below.
IRC object variables
A protocol module manipulates the following attributes in the IRC object it is attached to:
self.cmodes/self.umodes: These are mappings of named IRC modes (e.g.inviteonlyormoderated) to a string list of mode letters, that should be either set during link negotiation or hardcoded into the protocol module. There are also special keys:*A,*B,*C, and*D, which must be set properly with a list of mode characters for that type of mode.- Types of modes are defined as follows (from
http://www.irc.org/tech_docs/005.html):
- A = Mode that adds or removes a nick or address to a list. Always has a parameter.
- B = Mode that changes a setting and always has a parameter.
- C = Mode that changes a setting and only has a parameter when set.
- D = Mode that changes a setting and never has a parameter.
- If not defined, these will default to modes defined by RFC 1459: https://github.com/GLolol/PyLink/blob/1.0-beta1/classes.py#L127-L152
- An example of mode mapping hardcoding can be found here: https://github.com/GLolol/PyLink/blob/1.0-beta1/protocols/ts6.py#L259-L311
- You can find a list of supported (named) channel modes here, and a list of user modes here.
- Types of modes are defined as follows (from
http://www.irc.org/tech_docs/005.html):
self.prefixmodes: This defines a mapping of prefix modes (+o, +v, etc.) to their respective mode prefix. This will default to{'o': '@', 'v': '+'}(the standard op and voice) if not defined.- Example:
self.prefixmodes = {'o': '@', 'h': '%', 'v': '+'}
- Example:
Topics
When receiving or sending topics, there is a topicset
attribute in the IRC channel (IrcChannel) object that should be set
True. It simply denotes that a topic has been set in
the channel at least once. Relay uses this so it doesn’t overwrite
topics with empty ones during burst, when a relay channel initialize
before the uplink has sent the topic for it.
Caveat: Topic handling is not yet subject to TS rules (which vary by IRCds) and are currently blindly accepted. https://github.com/GLolol/PyLink/issues/277
Mode formats
Modes are stored a special format in PyLink, different from raw mode strings in order to make them easier to parse. Mode strings can be turned into mode lists, which are used to represent mode changes in hooks, and when storing modes internally.
irc.parseModes(target, modestring) is used to convert
mode strings to mode lists. target is the channel name/UID
the mode is being set on, while modestring takes either a
string or string split by spaces (really a list).
irc.parseModes('#chat', ['+tHIs', '*!*@is.sparta'])would give:[('+t', None), ('+H', None), ('+I', '*!*@is.sparta'), ('+s', None)]
parseModes will also automatically convert prefix mode
targets from nicks to UIDs, and drop any duplicate (already set) or
invalid (e.g. missing argument) modes.
irc.parseModes('#chat', ['+ol invalidnick']):[]
irc.parseModes('#chat', ['+o GLolol']):[('+o', '001ZJZW01')]
Then, a parsed mode list can be applied to channel name or UID using
irc.applyModes(target, parsed_modelist).
Note: for protocols that accept or reject mode changes
based on TS (i.e. practically every IRCd), you may want to use Protocol.updateTS(...)
to handle TS changes more efficiently.
Internally, modes are stored in IrcChannel and
IrcUser objects as sets, with the + prefixing
each mode character omitted. This set is accessed via the
modes attribute:
<+GLolol> PyLink-devel, eval irc.users[source].modes
<@PyLink-devel> {('i', None), ('x', None), ('w', None), ('o', None)}
<+GLolol> PyLink-devel, eval irc.channels['#chat'].modes
<@PyLink-devel> {('n', None), ('t', None)}
Exception: the owner, admin, op, halfop, and voice
channel prefix modes are stored separately as a dict of sets in
IrcChannel.prefixmodes:
<@GLolol> PyLink-devel, eval irc.channels['#chat'].prefixmodes
<+PyLink-devel> {'op': set(), 'halfop': set(), 'voice': {'38QAAAAAA'}, 'owner': set(), 'admin': set()}
When a certain mode (e.g. owner) isn’t supported on a network, the
key still exists in prefixmodes but is simply unused.
Configuration key validation
Starting with PyLink 0.10.x, protocol modules can specify which
config values within a server block they need in order to work. This is
done by adjusting the self.conf_keys attribute, usually in
the protocol module’s __init__() method. The default set,
defined in Classes.Protocol,
includes
{'ip', 'port', 'hostname', 'sid', 'sidrange', 'protocol', 'sendpass', 'recvpass'}.
Should any of these keys be missing from a server block, PyLink will
bail with a configuration error.
As an example, one protocol module that tweaks this is Clientbot,
which removes all options except ip, protocol,
and port.
Changes
- 2017-03-15 (1.2-dev)
- Corrected the location of
self.cmodes/umodes/prefixmodesattributes - Mention
self.conf_keysas a special variable for completeness
- Corrected the location of
- 2017-01-29 (1.2-dev)
- NOTICE can now be sent from servers.
- This section was added.