This website requires JavaScript.
Explore
Help
Sign In
GitHub
/
PyLink
Watch
3
Star
0
Fork
0
You've already forked PyLink
mirror of
https://github.com/jlu5/PyLink.git
synced
2026-02-12 21:07:58 +01:00
Code
Issues
Projects
Releases
Wiki
Activity
PyLink
/
docs
/
technical
/
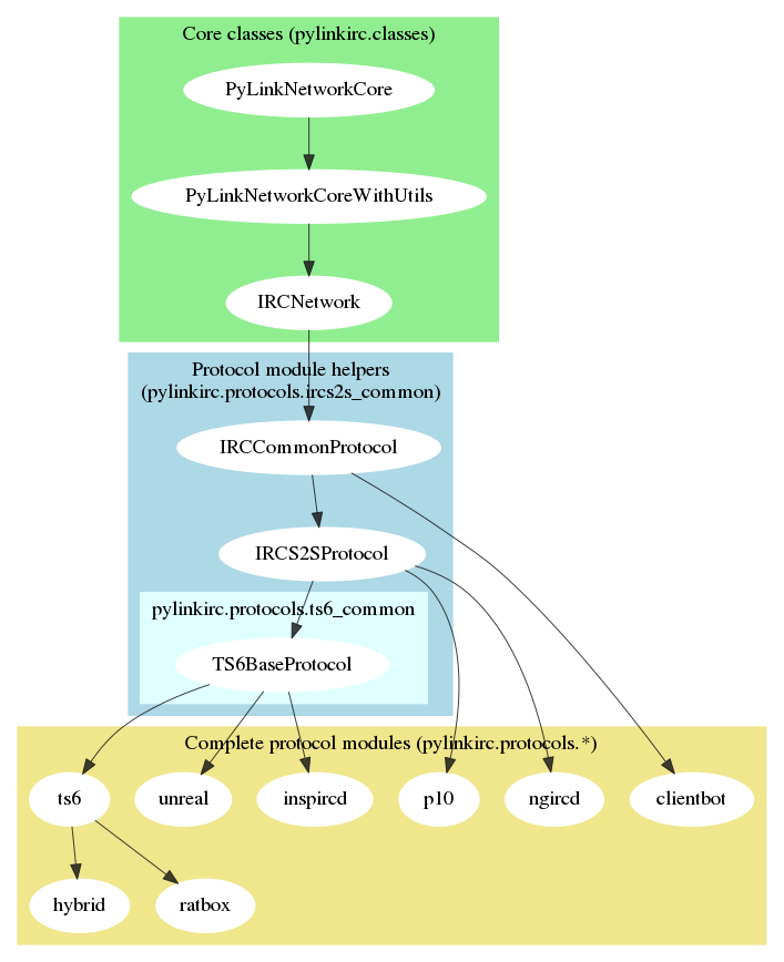
protocol-modules.png
James Lu
faa5b729d9
docs: update protocol-modules graphic
2017-07-05 03:28:28 -07:00
64 KiB
707x868px
Raw
History